If you’ve been following the recent news, you’ll know that the landscape of project management is shifting. Microsoft has officially announced the sunsetting of Microsoft Project Online, with a full retirement date set for September 2026.
For many of you who have built your careers on the backbone of Microsoft Project files and complex Gantt charts, this news likely brings a mix of nostalgia and anxiety.
I hear it in almost every conversation I have lately. As a Solution Manager here at Wrike, I spend my days helping organizations solve complex workflow problems, and recently, a top question has been: “If we leave Microsoft Project, what happens to our rigorous planning capabilities?”
My answer is that change is daunting, but it’s also an opportunity.
In this article, I want to take a moment to address this head-on. With Wrike, you can not only maintain the core planning capabilities you love in Microsoft Project, but you can also experience a level of collaboration and visibility that simply wasn’t possible before.
Let’s jump in and see why Wrike is the natural evolution for teams leaving the Microsoft Project ecosystem.
Keeping the “project” in project management
One of the fears I hear from seasoned project managers is that moving to a modern work management platform will mean “dumbing down” their tools.
Let me be clear: Wrike is not a to-do list app.
We understand that for complex initiatives, you need rigorous planning tools. And this touches on the second fear: Can Wrike do everything that you’ve come to expect from a project management tool? The simple answer is yes, but let’s explore the “how” in a little more detail.
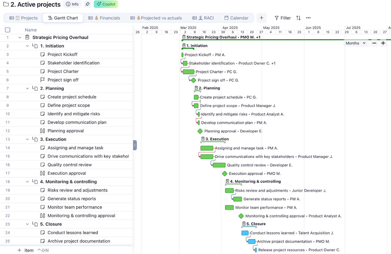
1. The Gantt chart: Power meets usability
If you live in the Gantt view, you will feel right at home in Wrike. We haven’t just copied the Gantt chart; we’ve modernized it with the technical depth required for successful project management and ultimately execution.
- Project planning: Planning work inside Wrike is intuitive and easy with our Gantt tool. Tasks can be created and scheduled, durations adjusted, and an entire project rescheduled with ease via our point-and-click GUI.

- Dependency mapping and critical path: I always smile when I cross paths with a project manager who cherishes dependency mapping acronyms (such as FS, SS, FF, SF) as a badge of honor … and understands the value and importance of visualizing the critical path to understand the risk of their project. Fortunately, on both accounts, Wrike can handle mapping dependencies with lag (i.e., FS+5) and also includes an interface to quickly and easily visualize the critical path.


- Snapshots and baselines: This is a feature I am particularly fond of, as the drift of a project over time is like fingernails on a chalkboard. We know that a plan is only good until it meets reality. Wrike allows you to create Gantt chart snapshots (baselines), so you can compare your original plan against current progress. That means you can easily visualize slippage and adjust course without losing the historical record of your initial commitment.

2. Resource management: Scheduling with precision
Allocating resources in MS Project often felt like a math equation that didn’t account for the human element, such as knowing who has the capability to do work, understanding where capacity may or may not exist, and where to go when specific skills or needs are required.
Wrike bridges that gap with our workload charts, user-based skills, and the ability to schedule people, equipment, or even AI agents.
- Workload views: Our Workload charts give you a real-time heatmap of who is over- or underutilized, allowing you to drag and drop tasks to balance the load instantly, which makes planning and re-planning projects a breeze.

- Role and skill-based scheduling: We allow you to assign work not just to people, but also to job roles (e.g., “Senior Developer” or “Designer”). This means you can forecast demand based on the skills required before you even staff the project.

What about other types of resources? Equipment? AI agents? Yup, we’ve got you covered as our workload charts allow you to easily schedule work to anyone or anything — human or not!

The Wrike upgrade — what you’ve been missing
While up to this point, we focused on matching capabilities, now let’s take a moment and see how Wrike exceeds them. This is where the lightbulb moment usually happens for the teams I work with.
Microsoft Project Online is often used to plan work, but in my experience, it never really helped teams do the work.
This means that there are still many industries, departments, and teams that lack tools for everyone to do the work. Unlocking this ability with Wrike’s powerful core project tools empowers teams to really move into the future of project management.
1. Execution: A place to “do the work”
In the MS Project world, the plan lives in one tool, and execution of the work often happens in email, spreadsheets, or disparate chat apps. These are most commonly the tools that everyone gets for standard productivity from their IT department. And they aren’t great for many reasons, but that’s the topic of another blog post. The good news is that in Wrike, the plan and the execution happen in the same place.
When a task is assigned in the Gantt chart, the assignee gets a notification. They can open that task, attach files, have a discussion, and update the status right there. The plan updates automatically as the work is done. No more chasing updates for the weekly status meeting.

Instead of burying feedback in email chains, teams can collaborate directly on assets (images, videos, PDFs) within Wrike. This horizontal visibility breaks down the walls between departments.

2. Collaboration: Horizontal connectivity
Projects rarely happen in a silo with a single team, and we shouldn’t treat them that way.
With Wrike, we can have a project or subprojects within that exist in multiple places. This is done via cross-tagging, which is a Wrike (and project) superpower and differentiator.
It means that projects that involve legal, marketing, HR, and beyond can be securely shared and coexist in multiple places (without duplication). This allows teams to share project work horizontally across their organization to get the right people involved.

3. Reporting: Democratizing data
I often hear that building reports requires a PhD in software and data science. At Wrike, we believe data should be accessible to everyone, and creating reports should be easy and intuitive for anyone on the project. After all, a picture can often help prevent a 1000 words.
So how do we do this?
- Point-and-click report builder: Our reporting engine is powerful but incredibly visual. You can build dashboards using a simple drag-and-drop interface — no code, no formulas required. You simply find a prebuilt template that serves your need, or quickly create a new widget in minutes.

- Self-serve insights: With Wrike, you don’t need a dedicated administrator to help you tell the story of how your portfolio is performing. Executives can subscribe to real-time dashboards that show project health, budget spend, and milestone progress, all updated the second a team member completes a task.

Moving forward
The important takeaway here is that Wrike can do everything you need and more. The sunsetting of Microsoft Project Online isn’t an end; it’s a graduation. It’s a chance to move from a tool that monitors projects to a platform that actively helps you deliver them.
If you’re currently evaluating your next steps in light of the Microsoft Project news, we’d love to show you your future project management home with Wrike.
Let’s get the conversation started today.

